Ratings and Reviews 0 Ratings
Ratings and Reviews 0 Ratings
Alternatives to Consider
-
RetoolRetool is an AI-driven platform that helps teams design, build, and deploy internal software from a single unified workspace. It allows users to start with a natural language prompt and turn it into production-ready applications, agents, and workflows. Retool connects to nearly any data source, including SQL databases, APIs, and AI models, creating a real-time operational layer on top of existing systems. The platform supports AI agents, LLM-powered workflows, dashboards, and operational tools across teams. Visual app building tools allow users to drag and drop components while seeing structure and logic in real time. Developers can fully customize behavior using code within Retool’s built-in IDE. AI assistance helps generate queries, UI elements, and logic while remaining editable and schema-aware. Retool integrates with CI/CD pipelines, version control, and debugging tools for professional software delivery. Enterprise-grade security, permissions, and hosting options ensure compliance and scalability. The platform supports data, operations, engineering, and support teams alike. Trusted by startups and Fortune 500 companies, Retool significantly reduces development time and manual effort. Overall, it enables organizations to build smarter, AI-native internal software without unnecessary complexity.
-
RaimaDBRaimaDB is an embedded time series database designed specifically for Edge and IoT devices, capable of operating entirely in-memory. This powerful and lightweight relational database management system (RDBMS) is not only secure but has also been validated by over 20,000 developers globally, with deployments exceeding 25 million instances. It excels in high-performance environments and is tailored for critical applications across various sectors, particularly in edge computing and IoT. Its efficient architecture makes it particularly suitable for systems with limited resources, offering both in-memory and persistent storage capabilities. RaimaDB supports versatile data modeling, accommodating traditional relational approaches alongside direct relationships via network model sets. The database guarantees data integrity with ACID-compliant transactions and employs a variety of advanced indexing techniques, including B+Tree, Hash Table, R-Tree, and AVL-Tree, to enhance data accessibility and reliability. Furthermore, it is designed to handle real-time processing demands, featuring multi-version concurrency control (MVCC) and snapshot isolation, which collectively position it as a dependable choice for applications where both speed and stability are essential. This combination of features makes RaimaDB an invaluable asset for developers looking to optimize performance in their applications.
-
Google Cloud SQLCloud SQL provides a fully managed relational database service compatible with MySQL, PostgreSQL, and SQL Server, featuring extensive extensions, configuration options, and a supportive developer ecosystem. New customers can take advantage of $300 in credits, allowing them to explore the service without any initial charges until they choose to upgrade. By leveraging fully managed databases, organizations can significantly decrease their maintenance expenses. Round-the-clock assistance from the SRE team ensures that services remain reliable and secure. Data is safeguarded through encryption both during transit and when at rest, providing top-tier security measures. Additionally, private connectivity through Virtual Private Cloud, along with user-governed network access and firewall protections, contributes to enhanced safety. With compliance to standards such as SSAE 16, ISO 27001, PCI DSS, and HIPAA, you can confidently trust that your data is well-protected. Scaling your database instances is as easy as making a single API request, accommodating everything from preliminary tests to the demands of a production environment. The use of standard connection drivers combined with integrated migration tools allows for quick setup and connection to databases in mere minutes. Moreover, you can revolutionize your database management experience with AI-powered support from Gemini, which is currently in preview on Cloud SQL. This innovative feature not only boosts development efficiency but also optimizes performance while simplifying the complexities of fleet management, governance, and migration processes, ultimately transforming how you handle your database needs.
-
Google Cloud PlatformGoogle Cloud serves as an online platform where users can develop anything from basic websites to intricate business applications, catering to organizations of all sizes. New users are welcomed with a generous offer of $300 in credits, enabling them to experiment, deploy, and manage their workloads effectively, while also gaining access to over 25 products at no cost. Leveraging Google's foundational data analytics and machine learning capabilities, this service is accessible to all types of enterprises and emphasizes security and comprehensive features. By harnessing big data, businesses can enhance their products and accelerate their decision-making processes. The platform supports a seamless transition from initial prototypes to fully operational products, even scaling to accommodate global demands without concerns about reliability, capacity, or performance issues. With virtual machines that boast a strong performance-to-cost ratio and a fully-managed application development environment, users can also take advantage of high-performance, scalable, and resilient storage and database solutions. Furthermore, Google's private fiber network provides cutting-edge software-defined networking options, along with fully managed data warehousing, data exploration tools, and support for Hadoop/Spark as well as messaging services, making it an all-encompassing solution for modern digital needs.
-
DbVisualizerDbVisualizer stands out as a highly favored database client globally. It is utilized by developers, analysts, and database administrators to enhance their SQL skills through contemporary tools designed for visualizing and managing databases, schemas, objects, and table data, while also enabling the automatic generation, writing, and optimization of queries. With comprehensive support for over 30 prominent databases, it also offers fundamental support for any database that can be accessed via a JDBC driver. Compatible with all major operating systems, DbVisualizer is accessible in both free and professional versions, catering to a wide range of user needs. This versatility makes it an essential tool for anyone looking to improve their database management efficiency.
-
Teradata VantageCloudTeradata VantageCloud: The Complete Cloud Analytics and AI Platform VantageCloud is Teradata’s all-in-one cloud analytics and data platform built to help businesses harness the full power of their data. With a scalable design, it unifies data from multiple sources, simplifies complex analytics, and makes deploying AI models straightforward. VantageCloud supports multi-cloud and hybrid environments, giving organizations the freedom to manage data across AWS, Azure, Google Cloud, or on-premises — without vendor lock-in. Its open architecture integrates seamlessly with modern data tools, ensuring compatibility and flexibility as business needs evolve. By delivering trusted AI, harmonized data, and enterprise-grade performance, VantageCloud helps companies uncover new insights, reduce complexity, and drive innovation at scale.
-
Checksum.aiAI coding tools have fundamentally changed how software gets built. Developers are shipping more code, faster, with less friction than ever before. But the organizations benefiting most from AI-accelerated development are running into the same wall: quality hasn't kept pace. More code means more surface area for bugs. More PRs means more review burden on senior engineers. More releases means more chances for regressions to reach customers. The bottleneck has moved from writing code to verifying it, and verification is still largely manual. Checksum is a continuous quality platform built for this reality. Its suite of AI agents autonomously generates, runs, and maintains tests across every layer of the software development lifecycle: end-to-end UI flows, API endpoint coverage, and PR-level CI validation, so engineering teams can move fast without sacrificing reliability. What sets Checksum apart: it doesn't wait for instructions. It works as a background agent, continuously monitoring your codebase, generating tests for what matters, and repairing broken tests as the product evolves. Seventy percent of test failures resolve automatically, eliminating the maintenance burden that causes most test suites to decay and get abandoned. Every test Checksum produces is real, Playwright code you own, submitted as a PR to your repository. No vendor lock-in. Teams keep full control. Checksum is fine-tuned on 1.5+ million test runs and integrates natively with Cursor, Claude Code, and 100+ AI coding agents via /checksum slash commands. Testing happens before code review, not after. Generation and healing run on Checksum's cloud, consuming no LLM tokens or local resources. The bottom line: Checksum gives engineering teams the confidence to ship at the speed AI makes possible.
-
Google Cloud BigQueryBigQuery serves as a serverless, multicloud data warehouse that simplifies the handling of diverse data types, allowing businesses to quickly extract significant insights. As an integral part of Google’s data cloud, it facilitates seamless data integration, cost-effective and secure scaling of analytics capabilities, and features built-in business intelligence for disseminating comprehensive data insights. With an easy-to-use SQL interface, it also supports the training and deployment of machine learning models, promoting data-driven decision-making throughout organizations. Its strong performance capabilities ensure that enterprises can manage escalating data volumes with ease, adapting to the demands of expanding businesses. Furthermore, Gemini within BigQuery introduces AI-driven tools that bolster collaboration and enhance productivity, offering features like code recommendations, visual data preparation, and smart suggestions designed to boost efficiency and reduce expenses. The platform provides a unified environment that includes SQL, a notebook, and a natural language-based canvas interface, making it accessible to data professionals across various skill sets. This integrated workspace not only streamlines the entire analytics process but also empowers teams to accelerate their workflows and improve overall effectiveness. Consequently, organizations can leverage these advanced tools to stay competitive in an ever-evolving data landscape.
-
MongoDB AtlasMongoDB Atlas is recognized as a premier cloud database solution, delivering unmatched data distribution and fluidity across leading platforms such as AWS, Azure, and Google Cloud. Its integrated automation capabilities improve resource management and optimize workloads, establishing it as the preferred option for contemporary application deployment. Being a fully managed service, it guarantees top-tier automation while following best practices that promote high availability, scalability, and adherence to strict data security and privacy standards. Additionally, MongoDB Atlas equips users with strong security measures customized to their data needs, facilitating the incorporation of enterprise-level features that complement existing security protocols and compliance requirements. With its preconfigured systems for authentication, authorization, and encryption, users can be confident that their data is secure and safeguarded at all times. Moreover, MongoDB Atlas not only streamlines the processes of deployment and scaling in the cloud but also reinforces your data with extensive security features that are designed to evolve with changing demands. By choosing MongoDB Atlas, businesses can leverage a robust, flexible database solution that meets both operational efficiency and security needs.
-
GreatmailDependable cloud-based email hosting comes equipped with essential features like spam protection, antivirus safeguards, generous storage capacity, and accessible webmail options. It offers smooth integration not only with Outlook but also with a variety of other POP3 and IMAP email clients. For users who require substantial sending capabilities, a strong SMTP service is available, catering to responsible senders. In addition, an outbound relay service is provided, specifically designed for transactional emails, marketing initiatives, newsletters, and other varied applications. The infrastructure is built to handle high-volume senders efficiently, supporting dedicated email servers, clustering, and load balancing across multiple IPs. With a consistent monthly subscription, users can enjoy unlimited sending capabilities along with reputation monitoring features. Greatmail distinguishes itself as an email service provider (ESP) that prioritizes business-class email hosting, SMTP hosting, and dedicated email servers. Moreover, we develop tailored solutions for ISPs, software developers, and cloud architects, which include dedicated IP servers and load-balanced configurations across several servers to satisfy particular processing requirements. This dedication to flexibility guarantees that every client receives exceptional service that is customized to meet their specific needs and expectations. Ultimately, our goal is to empower businesses with reliable email solutions that enhance their communication efforts.
What is dbForge Data Generator for SQL Server?
dbForge Data Generator for SQL Server is a powerful application designed to help database experts efficiently produce high-quality test data in any quantity and within a brief period.
Notable Features:
- Meaningful test data creation: Generate diverse data types such as IDs, phone numbers, credit card information, email addresses, postcodes, and more.
- Comprehensive predefined and customizable generators: Access over 200 predefined generators or develop an infinite number of custom ones.
- Support for data integrity: Ensure that inter-column data dependencies are preserved.
- Flexible data generation capabilities: Create data for every column type, including XML and datetime formats.
- Automation features: Utilize the command line interface for task automation.
- Task scheduling functionality: Schedule tasks conveniently using PowerShell.
- Seamless integration with SSMS: Incorporate data generation tools directly into SQL Server Management Studio.
With dbForge Data Generator for SQL Server, testers can easily produce vast amounts of data with customizable options, guaranteeing that the appropriate data types are used for testing various database operations and applications. Furthermore, its integration with SSMS enhances the workflow for database professionals, allowing them to utilize data generation tools within their preferred development environment effortlessly. This tool ultimately streamlines the testing process and enhances the overall efficiency of database management tasks.
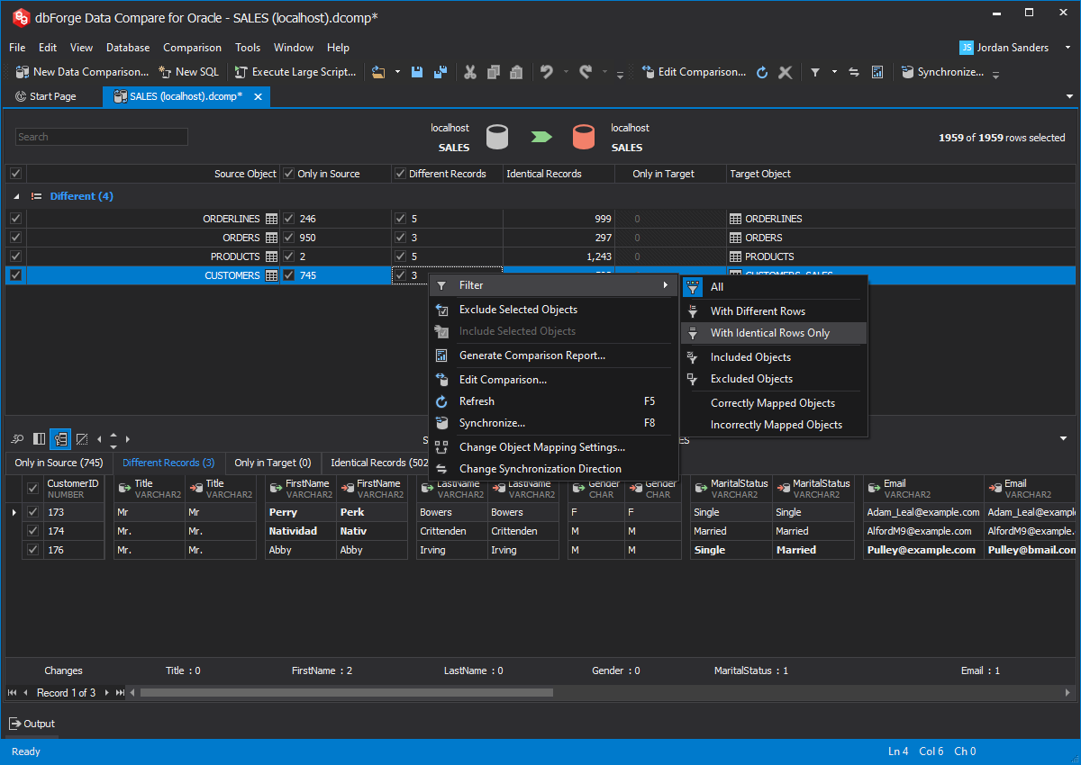
What is dbForge Data Compare for Oracle?
dbForge Data Compare is a robust and efficient application designed to facilitate the comparison and synchronization of Oracle databases. It enables users to swiftly compare table data, easily identify differences, and execute an automatically generated script to resolve these discrepancies. With its intuitive graphical user interface, dbForge Data Compare for Oracle simplifies the process of data synchronization and comparison.
Key Features
• Extensive support for various Oracle server versions and objects to compare
• Options for comparison and synchronization
• In-depth data comparisons and analyses
• Automation of routine tasks
• Data synchronization capabilities
For the most up-to-date version, the official Devart website is the ideal resource. Additionally, the tool's user-friendly design enhances the overall experience of database management.
API Availability
Has API
API Availability
Has API
Pricing Information
$189.95
Free Trial Offered?
Free Version
Pricing Information
$119.95
Free Trial Offered?
Free Version
Supported Platforms
SaaS
Android
iPhone
iPad
Windows
Mac
On-Prem
Chromebook
Linux
Supported Platforms
SaaS
Android
iPhone
iPad
Windows
Mac
On-Prem
Chromebook
Linux
Customer Service / Support
Standard Support
24 Hour Support
Web-Based Support
Customer Service / Support
Standard Support
24 Hour Support
Web-Based Support
Training Options
Documentation Hub
Webinars
Online Training
On-Site Training
Training Options
Documentation Hub
Webinars
Online Training
On-Site Training
Company Facts
Organization Name
Devart
Date Founded
1997
Company Location
United States of America
Company Website
www.devart.com
Company Facts
Organization Name
Devart
Date Founded
1997
Company Location
United States of America
Company Website
www.devart.com/dbforge/oracle/datacompare/
Categories and Features
Database
Backup and Recovery
Creation / Development
Data Migration
Data Replication
Data Search
Data Security
Database Conversion
Mobile Access
Monitoring
NOSQL
Performance Analysis
Queries
Relational Interface
Virtualization
Categories and Features
Database
Backup and Recovery
Creation / Development
Data Migration
Data Replication
Data Search
Data Security
Database Conversion
Mobile Access
Monitoring
NOSQL
Performance Analysis
Queries
Relational Interface
Virtualization